Las organizaciones que se dedican a construir y desplegar modelos de inteligencia artificial a gran escala enfrentan desafíos de infraestructura que pueden impactar directamente su rentabilidad. Entre estos desafíos se encuentran los clusters de entrenamiento inestables que pueden fallar durante los trabajos, una utilización ineficiente de los recursos que incrementa los costos y la complejidad de las estructuras de computación distribuida que requieren conocimientos especializados. Estos factores conducen a la pérdida de horas de GPU, retrasos en los proyectos y equipos de ciencia de datos frustrados.
Para abordar estos problemas, Amazon SageMaker HyperPod ha sido desarrollado como una infraestructura optimizada para cargas de trabajo de aprendizaje automático (ML). Esta solución ofrece una infraestructura robusta y un hardware de alto rendimiento que permite a las organizaciones construir clústeres heterogéneos con decenas a miles de aceleradores de GPU. Al mantener los nodos de manera óptima en una única estructura, SageMaker HyperPod reduce la sobrecarga de red para el entrenamiento distribuido y garantiza la estabilidad operativa a través de la monitorización continua de la salud de los nodos, interrumpiendo automáticamente los nodos defectuosos y reanudando el entrenamiento desde el último punto guardado, lo que puede ayudar a ahorrar hasta un 40% del tiempo de entrenamiento.
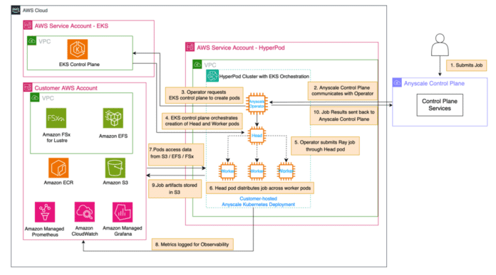
La plataforma de Anyscale se integra de manera fluida con SageMaker HyperPod utilizando Amazon Elastic Kubernetes Service (EKS) como orquestador del clúster. Ray es un motor de computación diseñado para la inteligencia artificial que ofrece capacidades de computación distribuida basadas en Python. Anyscale desbloquea el potencial de Ray con herramientas regresivas para la agilidad de los desarrolladores, la tolerancia de fallos crítica y una versión optimizada llamada RayTurbo, que promueve una eficiencia de costos superior.
Juntas, estas soluciones ofrecen un seguimiento exhaustivo gracias a paneles de control en tiempo real. La integración con Amazon CloudWatch y otros servicios de monitoreo brinda visibilidad profunda sobre el rendimiento del clúster. Esta combinación no solo reduce el tiempo de mercado para las iniciativas de IA, sino que también disminuye el costo total de propiedad mediante la optimización del uso de recursos y aumenta la productividad del equipo de ciencia de datos al minimizar la carga de gestión de infraestructura.
El proceso de implementación del Anyscale Operator en SageMaker HyperPod utilizando Amazon EKS permite a las organizaciones gestionar de manera simplificada casos complejos de IA distribuida, logrando un mejor control a través del hardware. Esta solución está diseñada especialmente para equipos con grandes necesidades de entrenamiento distribuido, y para aquellos que están comprometidos con el ecosistema Ray o SageMaker.
A medida que la demanda de AI sigue creciendo, la combinación de SageMaker HyperPod y RayTurbo se presenta como una estrategia ganadora que no solo optimiza el uso de recursos, sino que también mejora la fiabilidad y reduce costos, convirtiéndola en una opción ideal para tareas exigentes como el preentrenamiento de modelos de lenguaje grande y la inferencia por lotes.
vía: AWS machine learning blog





