• Moda
  • Decoración
  • Gastronomía
  • Tecnología
  • Motor
  • Estilo de vida
  • Cultura y ocio
  • Viajes
Buscar
  • Quiénes somos
  • Publicidad
  • Contacto
Logo
  • Moda
  • Decoración
  • Gastronomía
  • Tecnología
  • Motor
  • Estilo de vida
  • Cultura y ocio
  • Viajes
Inicio Etiquetas Distribuida

Tag: Distribuida

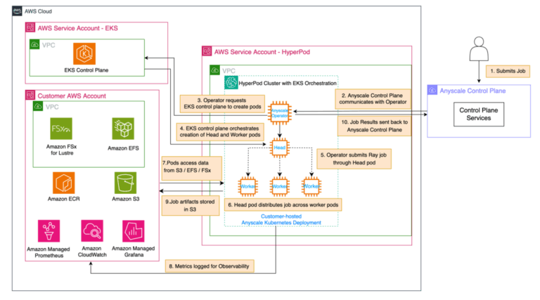
Use Amazon SageMaker HyperPod and Anyscale for next-generation distributed computing
IA y Robótica

Impulsando la Computación Distribuida de Nueva Generación con Amazon SageMaker HyperPod y Anyscale

Elena Digital López -
10 de octubre de 2025
0
Se presenta la nueva Tesla Powerwall 3, que Bornay distribuirá en España: más inteligente, eficiente y resistente
Gastronomía

Presentación de la Nueva Tesla Powerwall 3: Más Inteligente, Eficiente y Resistente, Distribuida por Bornay en España

Sergio Ramirez chef -
16 de junio de 2025
0
Ray jobs on Amazon SageMaker HyperPod: scalable and resilient distributed AI
IA y Robótica

Ray Jobs en Amazon SageMaker HyperPod: Inteligencia Artificial Distribuida Escalable y Resiliente

Elena Digital López -
2 de abril de 2025
0
Logo

SOBRE NOSOTROS

Medios y Redes es una empresa con más de 20 años de experiencia en blogging y una amplia red de medios digitales que ofrece servicios relacionados con los contenidos online.

SÍGUENOS

Facebook
X

© 1995-2024 Color Vivo Internet. Otros contenidos se cita fuente.

  • Aviso legal
  • Política de Privacidad y Cookies